Py学习  »  DATABASE

超强外挂让MySQL再次兴盛,国内神秘组织拯救MySQL行动

AustinDatabases • 3 月前 • 108 次点击  

开头还是介绍一下群,如果感兴趣PolarDB ,MongoDB ,MySQL ,PostgreSQL ,Redis, OceanBase, Sql Server等有问题,有需求都可以加群群内有各大数据库行业大咖,可以解决你的问题。加群请联系 liuaustin3 ,(共3300人左右 1 + 2 + 3 + 4 +5 + 6 + 7 + 8 +9)(1 2 3 4 5 6 7群均已爆满,开8群近400 9群 200+,开10群PolarDB专业学习群100+)

在我听到这个信息后,我实际上有点蒙。DuckDB不是应该归PostgreSQL所有吗?MySQL融合了DuckDB,我没听说甲骨文有这个产品呀?

等我看完整个事情,我才明白原来是阿里云 RDS MySQL的产品。Why,How,When,What!!!

1 Why:为什么,MySQL融合了DuckDB,怎么想的,PG怎么办?

2 How: 怎么做的,他们怎么做到的?

3 When: 什么时候,是有产品了,还是在吹牛的阶段?

4 What: 这个词真的是What ! 感叹词,惊叹词,还是有点发蒙 的意思?

诚然,最近一段时间MySQL发展的不好,吐槽他,退MySQL的比比皆是,都是往PG群里面扎的。可为什么阿里云弄出了MySQL+DuckDB的东西,不过咱们有人往他们公司一打听,你猜怎么着,我来揭秘一个大瓜。

这个大瓜就是,阿里云RDS团队纠集了一帮MySQL大神,有我前一段文章写的宋利兵宋老师,还有甲骨文颁发了“刺头”称号的陈老师,还有前一段DISS甲骨文MySQL不测试就上线的那个老师,另外小道消息,里面还有几个神秘的扫地僧。他们看不惯MySQL的没落,要在中国建立一个MySQL神秘的复兴组织,MySQL星星帮。

MySQL各种小的优化不断,这次搞出了MySQL+DuckDB的超级蘑菇云,誓死要拯救MySQL的颓势。他们的口号是,MySQL兴盛,星星帮人人有责,他们要在中国凭着一己之力,让MySQL再火起来。

其实我对这个让MySQL火起来的想法存在质疑,不过MySQL星星帮里面大咖的实力不容小视,先看看这次的新产品如何,再看看MySQL有没有可能在火起来。

1 MySQL最大的问题就是不能和MSSQL,ORACLE,PostgreSQL一样进行OLAP的一些轻量级的,多表的数据分析的工作。

2 DuckDB是目前热度最高的分析型数据库,他具有列式和向量化的能力,并且还是开源的产品,谁都可以用,都可以集成。

那么到底MySQL能不能兴盛,在此一举了,如果真的如他们所说MySQL+DUCKDB,那别的数据库还真的掂量掂量了。

DuckDB融合到MySQL
DuckDB融合到MySQL

但这里我也有一些担心

1 MySQL+DuckDB 对于MySQL的使用者有什么影响,如兼容性,语法差异

2 MySQL+DuckDB 如果我有大事务那么数据的一致性有没有问题

3 有没有基于数据字段的类型的不一致,有数据计算后的精确性的问题等等

所以必须进行一个使用和测试,测试中我们需要说明产品的类型,产品购买需要选择高可用系列,产品类型要选择标准版,方可开启MySQL混合引擎的大阵。

购买一个符合规格的MySQL RDS后,我们打开界面,找到duckdb分析引擎,进行开通。



 这里相当于在建立MySQL RDS后,在产生一个通过Binlog数据复制的 DuckDB,作为这个MySQL RDS的附属。这里DuckDB 和 MySQL 二者是独立的,各自有独立的链接地址。

这里我们做一个测试,来看看复杂的SQL在MySQL和DuckDB之间运行的差距。

下面我们把表和灌入数据的脚本展示在下方 方便大家也可以进行类似的测试。

DROP TABLE IF EXISTS orders;
DROP TABLE IF EXISTS products;
DROP TABLE IF EXISTS users;

CREATE TABLE users (
    user_id BIGINT AUTO_INCREMENT PRIMARY KEY,
    user_name VARCHAR(100),
    email VARCHAR(200),
    country VARCHAR(50),
    create_time DATETIME DEFAULT CURRENT_TIMESTAMP
);

CREATE TABLE products (
    product_id BIGINT AUTO_INCREMENT PRIMARY KEY,
    product_name VARCHAR(200),
    category VARCHAR(50),
    price DECIMAL(10,2),
    create_time DATETIME DEFAULT CURRENT_TIMESTAMP
);

CREATE TABLE orders (
    order_id BIGINT AUTO_INCREMENT PRIMARY KEY,
    user_id BIGINT,
    product_id BIGINT,
    quantity INT,
    order_date DATETIME DEFAULT CURRENT_TIMESTAMP,
    status VARCHAR(20)
   
);

DELIMITER $$

CREATE PROCEDURE load_test_data()
BEGIN
    DECLARE i INT DEFAULT 0;

    -- 插入 users (10万)
    SET i = 1;
    WHILE i <= 100000 DO
        INSERT INTO users (user_name, email, country)
        VALUES (
            CONCAT('user_', i),
            CONCAT('user_', i, '@test.com'),
            ELT(FLOOR(1 + RAND()*5), 'China','USA','UK','Germany','India')
        );
        SET i = i + 1;
    END WHILE;

    -- 插入 products (1万)
    SET i = 1;
    WHILE i <= 10000 DO
        INSERT INTO products (product_name, category, price)
        VALUES (
            CONCAT('product_', i),
            ELT(FLOOR(1 + RAND()*5), 'Electronics','Clothes','Food','Books','Sports'),
            ROUND(RAND()*1000, 2)
        );
        SET i = i + 1;
    END WHILE;

    -- 插入 orders (100万)
    SET i = 1;
    WHILE i <= 1000000 DO
        INSERT INTO orders (user_id, product_id, quantity, order_date, status)
        VALUES (
            FLOOR(1 + RAND()*100000),    -- 有效 user_id
            FLOOR(1 + RAND()*10000),     -- 有效 product_id
            FLOOR(1 + RAND()*5 + 1),     -- 数量 1~5
            NOW() - INTERVAL FLOOR(RAND()*365) DAY,
            ELT(FLOOR(1 + RAND()*3), 'PAID','SHIPPED','CANCELLED')
        );
        SET i = i + 1;
    END WHILE;
END $$

DELIMITER ;




    
CALL load_test_data();

把以上脚本在MySQL上运行即可,数据会通过Binlog 直接复制到DuckDB中。

然后我们链接到MySQL 和 DuckDB,来运行同样的SQL看看之间的差距。


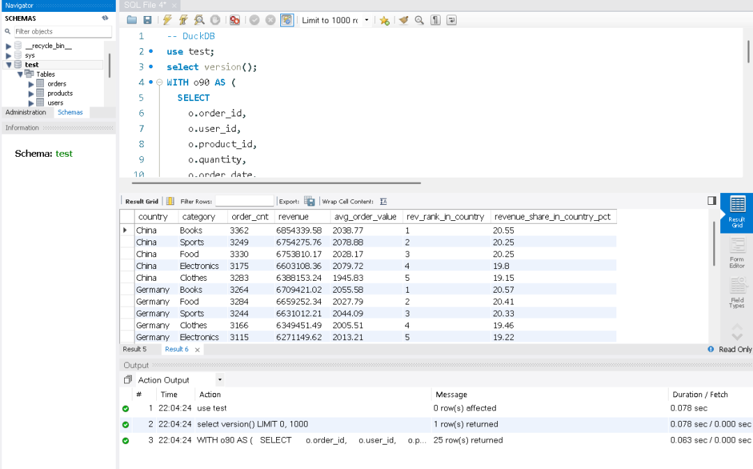
目标:统计最近 90 天各国家、各品类的销售额/订单数/客单价,并计算在国家内的 排名 与 贡献占比。
特点:WITH CTE、三表 JOIN、窗口函数 RANK()、分区内占比、条件过滤。
WITH o90 AS (
  SELECT 
    o.order_id,
    o.user_id,
    o.product_id,
    o.quantity,
    o.order_date,
    o.status
  FROM orders o
  WHERE o.status = 'PAID'
    AND o.order_date >= NOW() - INTERVAL 90 DAY
),
base AS (
  SELECT
    u.country,
    p.category,
    o.order_id,
    (o.quantity * p.price) AS amount
  FROM o90 o
  JOIN users u     ON u.user_id = o.user_id
  JOIN products p  ON p.product_id = o.product_id
),
agg AS (
  SELECT
    country,
    category,
    COUNT(DISTINCT order_id) AS order_cnt,
    SUM(amount)              AS revenue,
    AVG(amount)              AS avg_order_value
  FROM base
  GROUP BY country, category
)
SELECT
  a.country,
  a.category,
  a.order_cnt,
  ROUND(a.revenue, 2) AS revenue,
  ROUND(a.avg_order_value, 2) AS avg_order_value,

  RANK() OVER (PARTITION BY a.country ORDER BY a.revenue DESC) AS rev_rank_in_country,

  ROUND(
    a.revenue / NULLIF(SUM(a.revenue) OVER (PARTITION BY a.country), 0) * 100, 2
  ) AS revenue_share_in_country_pct
FROM agg a
ORDER BY a.country, rev_rank_in_country, a.revenue DESC;

此语句在MySQL中运行,需要0.672秒,这是我运行5次后的一个数据装入内存后的查询速度。同样的语句在DuckDB的从节点上运行,时间只要0.063秒。


在测试中虽然DuckDB比MySQL要快10倍,但MySQL的查询速度也在1秒内,下面我们在来一个更复杂和数据量较大的语句。

目标:先在每个国家内按 用户近 180 天总消费 做十分位分层(NTILE(10)),把 Top10% 作为高价值用户,与“其余用户”对比,按 国家 × 品类 汇总对比贡献。

WITH o180 AS (
  SELECT 
    o.order_id, o.user_id, o.product_id, o.quantity, o.order_date
  FROM orders o
  WHERE o.status =  'PAID'
    AND o.order_date >= NOW() - INTERVAL 180 DAY
),
user_rev AS (
  -- 每位用户在 180 天内的总消费(用于分层)
  SELECT 
    u.user_id,
    u.country,
    SUM(o.quantity * p.price) AS user_revenue_180d
  FROM o180 o
  JOIN users u    ON u.user_id = o.user_id
  JOIN products p ON p.product_id = o.product_id
  GROUP BY u.user_id, u.country
),
user_seg AS (
  -- 在各国家内按用户总消费分十分位,1=最高
  SELECT
    user_id,
    country,
    user_revenue_180d,
    NTILE(10) OVER (PARTITION BY country ORDER BY user_revenue_180d DESC) AS decile_in_country
  FROM user_rev
),
base AS (
  -- 还原到订单明细,打上用户的分层标签
  SELECT
    us.country,
    us.decile_in_country,
    p.category,
    (o.quantity * p.price) AS amount
  FROM o180 o
  JOIN user_seg us ON us.user_id = o.user_id
  JOIN products p  ON p.product_id = o.product_id
)
SELECT
  country,
  category,
  -- 高价值用户(Top10%,decile=1)
  ROUND(SUM(CASE WHEN decile_in_country = 1 THEN amount END), 2) AS top10_revenue,
  COUNT(CASE WHEN decile_in_country = 1 THEN 1 END)              AS top10_lines,
  -- 其余用户
  ROUND(SUM(CASE WHEN decile_in_country <> 1 THEN amount END), 2) AS others_revenue,
  COUNT(CASE WHEN decile_in_country <> 1 THEN 1 END)              AS others_lines,
  -- Top10% 在该国家×品类中的贡献占比
  ROUND(
    SUM(CASE WHEN decile_in_country = 1 THEN amount END)
    / NULLIF(SUM(amount), 0) * 100, 2
  ) AS top10_share_pct
FROM base
GROUP BY country, category
ORDER BY country, top10_share_pct DESC, category;

我们在看结果DuckDB 运行这条语句需要0.125秒,而MySQL需要3.094秒。

MySQL


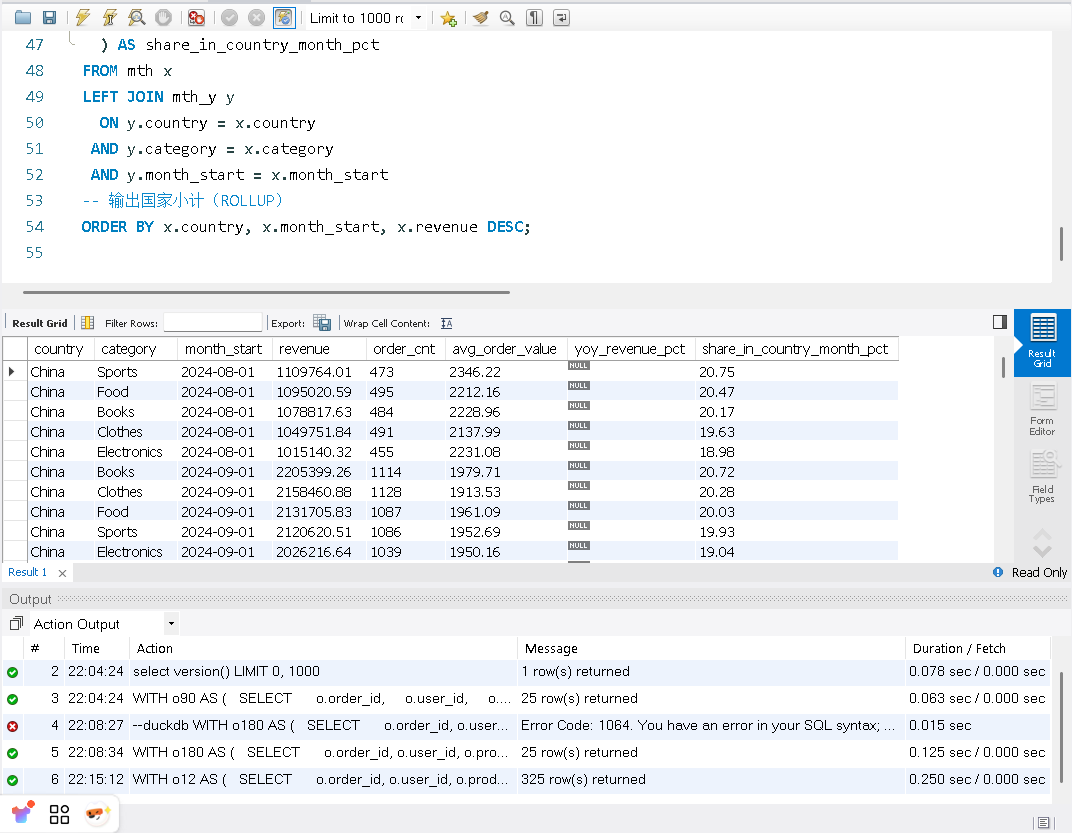
目标:构建 国家 × 品类 × 月 的月度指标(收入、订单数、客单价),计算 同比 YoY,并给出 国家内占比。最后使用 WITH ROLLUP 输出 国家小计。

WITH o12 AS (
  SELECT 
    o.order_id, o.user_id, o.product_id, o.quantity, o.order_date
  FROM orders o
  WHERE o.status = 'PAID'
    AND o.order_date >= DATE_FORMAT(DATE_SUB(CURDATE(), INTERVAL 12 MONTH), '%Y-%m-01')
),
mth AS (
  -- 基础月度聚合:国家 × 品类 × 月
  SELECT
    u.country,
    p.category,
    DATE_FORMAT(o.order_date, '%Y-%m-01') AS month_start,
    COUNT(DISTINCT o.order_id)            AS order_cnt,
    SUM(o.quantity * p.price)             AS revenue,
    AVG(o.quantity * p.price)             AS avg_order_value
  FROM o12 o
  JOIN users u    ON u.user_id = o.user_id
  JOIN products p ON p.product_id = o.product_id
  GROUP BY u.country, p.category, DATE_FORMAT(o.order_date, '%Y-%m-01')
),
mth_y AS (
  -- 为计算同比,准备去年的同月指标
  SELECT
    country,
    category,
    DATE_FORMAT(DATE_ADD(STR_TO_DATE(month_start, '%Y-%m-%d'), INTERVAL 12 MONTH), '%Y-%m-01') AS month_start, -- 映射到“今年同月”
    revenue AS revenue_last_year
  FROM mth
)
SELECT
  x.country,
  x.category,
  x.month_start,
  ROUND(x.revenue, 2) AS revenue,
  x.order_cnt,
  ROUND(x.avg_order_value, 2) AS avg_order_value,
  -- 同比(与去年同月比)
  ROUND(
    (x.revenue - y.revenue_last_year) / NULLIF(y.revenue_last_year, 0) * 100, 2
  ) AS yoy_revenue_pct,
  -- 国家内当月占比
  ROUND(
    x.revenue / NULLIF(
      SUM(x.revenue) OVER (PARTITION BY x.country, x.month_start), 0
    ) * 100, 2
  ) AS share_in_country_month_pct
FROM mth x
LEFT JOIN mth_y y
  ON y.country = x.country
 AND y.category = x.category
 AND y.month_start = x.month_start
-- 输出国家小计(ROLLUP)
ORDER BY x.country, x.month_start, x.revenue DESC;

这次MySQL使用2.125秒完成了查询,DuckDB使用了0.250完成了查询。



场景
MySQL 执行时间 (秒)
DuckDB 执行时间 (秒)
DuckDB 比 MySQL 快多少倍
场景一
0.672
0.063
10.67
场景二
3.094
0.125
24.75
场景三
2.125
0.25
8.5


使用场景也非常的明显,将MySQL作为主库,通过MySQL binlog将数据复制到封装成MySQL的DuckDB中,然后将难搞报表SQL 都指向从节点即可。

测试到最后,我深深的感受到阿里云RDS MySQL团队的MySQL大神们对MySQL的“爱”,搞出了弥补MySQL短板的Super MySQL RDS产品,让MySQL再次兴盛。


附带当前产品的兼容性

MySQL + DuckDB 兼容性总结

1. 数据类型支持情况

  • 完全兼容
    • BOOLEAN
    • TINYINT、SMALLINT、INT/INTEGER、BIGINT
    • FLOAT、DOUBLE
    • CHAR/VARCHAR(UTF8 系列)
    • TEXT 系列(TINYTEXT、TEXT、MEDIUMTEXT、LONGTEXT)
    • JSON、SET、ENUM
    • BINARY/VARBINARY、BIT
    • BLOB 系列(TINYBLOB、BLOB、MEDIUMBLOB、LONGBLOB)
    • YEAR、TIMESTAMP
  • 部分兼容
    • DECIMAL(m,d):当 m <= 38 完全兼容;m > 38 转为 DOUBLE(有精度损失)
    • TIME / DATE / DATETIME:DuckDB 支持范围更窄,超出范围数据可能导致查询结果不一致
  • 不兼容
    • 空间数据类型(GEOMETRY、POINT、LINESTRING、POLYGON 等)

2. SQL 语法限制

  • 不支持 # 注释
  • 不支持字符集转换(CONVERT() / CAST() 改字符集)
  • 不支持在同一 SQL 混用显式 JOIN 与隐式 JOIN
  • 部分时间间隔单位不支持(如 YEAR_MONTH
  • 别名必须用 AS 或反引号,不能用 'alias' / "alias"
  • 不支持等值非标量子查询 (col1, col2) = (SELECT …)
  • 不支持显式类型转换为 BINARY(num)SIGNEDUNSIGNED
  • 不支持列修饰符 BINARY colname
  • 复杂运算需加括号避免解析错误(如 1 != (-1)

3. 类型与比较规则

  • 类型转换更严格,部分 MySQL 隐式转换会报错
  • 字符串类型仅布尔类型时 ,仅'1' '0''yes''no''true''false' 可转换
  • 浮点比较在边界值可能有差异
  • 整数溢出会报错(MySQL 会截断或转大类型)
  • 字符串类型转日期类型时,格式不合法会直接报错

4. 函数支持与限制

4.1 聚合函数

  • 支持:AVG、COUNT、SUM、MIN、MAX、STD 系列、VAR 系列
  • 限制BIT_AND / BIT_OR / BIT_XOR 不支持字符串、DECIMAL、日期类型
  • 不支持:JSON_ARRAYAGG、JSON_OBJECTAGG 等部分 JSON 聚合

4.2 数值函数

  • 大部分支持
  • 不支持:ATAN(y, x)、ATAN2、CONV、CRC32、TRUNCATE

4.3 字符串函数

  • 严格区分二进制与普通字符串
  • 部分函数不支持:CHAR、ELT、MATCH、REGEXP 系列、SOUNDEX

4.4 日期函数

  • 大部分支持,但日期输入必须显式 CAST
  • 不支持:TIME()、TIMEDIFF()、TIMESTAMP()

4.5 JSON 函数

  • 基础 JSON 操作支持(JSON_EXTRACT、JSON_OBJECT、JSON_ARRAY 等)
  • 高级 JSON 操作不支持(JSON_SET、JSON_REMOVE、JSON_SEARCH 等)

5. 其他限制

  • 不支持 视图查询(View)
  • UTF8MB4_0900_xx 系列部分符号排序与 MySQL 不同
  • IN 向量子查询对 NULL 处理可能不一致
  • 运算和比较更严格,需注意括号与显式类型转换


置顶
AI 很聪明,但就怕脑子失忆,记忆对AI很重要
从某数据库信任“危机”,简谈危机公关
邦邦硬的PostgreSQL技术干货来了,怎么动态扩展PG内存 !
数据库信创话题能碰吗? 今天斗胆说说
企业出海数据库设计问题一角,与政策动荡下的全球数据库产品
计问题一角,与政策动荡下的全球数据库产品

《数据库江湖邪修门派:心法五式全解》

微软动手了,联合OpenAI + Azure 云争夺AI服务市场

“当复杂的SQL不再需要特别的优化”,邪修研究PolarDB for PG 列式索引加速复杂SQL运行

企业出海“DB”要合规,要不挣那点钱都不够赔的

“合体吧兄弟们!”——从浪浪山小妖怪看OceanBase国产芯片优化《OceanBase “重如尘埃”之歌》

未知黑客通过SQL SERVER 窃取企业SAP核心数据,影响企业运营

那个MySQL大事务比你稳定,主从延迟低,为什么? Look my eyes! 因为宋利兵宋老师

非“厂商广告”的PolarDB课程:用户共创的新式学习范本--7位同学获奖PolarDB学习之星

      说我PG Freezing Boom 讲的一般的那个同学,专帖给你,看看这次可满意

     短评 国产数据库营销市场 “问题”

     这个 PostgreSQL 让我有资本找老板要 鸡腿 鸭腿 !!

      DBA被瞧不起 你有什么建议? Drive Fast !

OceanBase Hybrid search 能力测试,平换MySQL的好选择

HyBrid Search 实现价值落地,从真实企业的需求角度分析 !不只谈技术!

一个IP地址访问两个PG实例,上演“一女嫁二夫”的戏码

OceanBase 光速快递 OB Cloud “MySQL” 给我,Thanks a lot

从“小偷”开始,不会从“强盗”结束 -- IvorySQL 2025 PostgreSQL 生态大会

被骂后的文字--技术人不脱离思维困局,终局是个 “死” ? ! ......

9

个群2025上半年总结,OB、PolarDB, DBdoctor、爱可生、pigsty、osyun、工作岗位等

卷呀卷,Hybrid 混合查询学习--哪个库是小趴菜

从MySQL不行了,到乙方DBA 给狗,狗都不干? 我干呀!

DBA 干不好容易蹲牢房--这事你知道吗?

SQL SERVER 2025发布了, China幸亏有信创!

MongoDB 麻烦专业点,不懂可以问,别这么用行吗 ! --TTL

P-MySQL SQL优化案例,反观MySQL不死没有天理

MySQL 条件下推与排序优化实例--MySQL8.035

云数据库厂商除了卷技术,下一个阶段还可以卷什么?

PostgreSQL 新版本就一定好--由培训现象让我做的实验

某数据库下的一手好棋!共享存储落子了!

删除数据“八扇屏” 之 锦门英豪  --我去-BigData!

PostgreSQL “乱弹” 从索引性能到开发优化

写了3750万字的我,在2000字的OB白皮书上了一课--记 《OceanBase 社区版在泛互场景的应用案例研究》

SQLSHIFT 是爱可生对OB的雪中送炭!

青春的记忆,MySQL 30年感谢有你,再见!(译)

老实人做的数据库产品,好像也不“老实” !

疯狂老DBA 和 年轻“网红” 程序员 --火星撞地球-- 谁也不是怂货  

哈呀站,OB广州开发者大会 之 “五” 眼联盟

和架构师沟通那种“一坨”的系统,推荐只能是OceanBase,Why ?


OceanBase 相关文章

某数据库下的一手好棋!共享存储落子了!

写了3750万字的我,在2000字的OB白皮书上了一课--记 《OceanBase 社区版在泛互场景的应用案例研究》

     哈呀站,OB广州开发者大会 之 “五” 眼联盟
OceanBase 单机版可以大批量快速部署吗? YES
OceanBase 6大学习法--OBCA视频学习总结第六章
OceanBase 6大学习法--OBCA视频学习总结第五章--索引与表设计
OceanBase 6大学习法--OBCA视频学习总结第五章--开发与库表设计
OceanBase 6大学习法--OBCA视频学习总结第四章 --数据库安装
OceanBase 6大学习法--OBCA视频学习总结第三章--数据库引擎
OceanBase 架构学习--OB上手视频学习总结第二章 (OBCA)
OceanBase 6大学习法--OB上手视频学习总结第一章
没有谁是垮掉的一代--记 第四届 OceanBase 数据库大赛
OceanBase  送祝福活动,礼物和幸运带给您

跟我学OceanBase4.0 --阅读白皮书 (OB分布式优化哪里了提高了速度)

跟我学OceanBase4.0 --阅读白皮书 (4.0优化的核心点是什么)

跟我学OceanBase4.0 --阅读白皮书 (0.5-4.0的架构与之前架构特点)

跟我学OceanBase4.0 --阅读白皮书 (旧的概念害死人呀,更新知识和理念)

聚焦SaaS类企业数据库选型(技术、成本、合规、地缘政治)

OceanBase 学习记录-- 建立MySQL租户,像用MySQL一样使用OB
         MongoDB 相关文章

MongoDB “升级项目” 大型连续剧(4)-- 与开发和架构沟通与扫尾

MongoDB “升级项目” 大型连续剧(3)-- 自动校对代码与注意事项

MongoDB “升级项目” 大型连续剧(2)-- 到底谁是"der"

MongoDB “升级项目”  大型连续剧(1)-- 可“生”可不升

MongoDB  大俗大雅,上来问分片真三俗 -- 4 分什么分

MongoDB 大俗大雅,高端知识讲“庸俗” --3 奇葩数据更新方法

MongoDB 学习建模与设计思路--统计数据更新案例

MongoDB  大俗大雅,高端的知识讲“通俗” -- 2 嵌套和引用

MongoDB  大俗大雅,高端的知识讲“低俗” -- 1 什么叫多模

MongoDB 合作考试报销活动 贴附属,MongoDB基础知识速通

MongoDB 年底活动,免费考试名额 7个公众号获得

MongoDB 使用网上妙招,直接DOWN机---清理表碎片导致的灾祸 (送书活动结束)

MongoDB 2023年度纽约 MongoDB 年度大会话题 -- MongoDB 数据模式与建模

MongoDB  双机热备那篇文章是  “毒”
MongoDB   会丢数据吗?在次补刀MongoDB  双机热备
MONGODB  ---- Austindatabases  历年文章合集

PolarDB 已经开放的课程
PolarDB 非官方课程第八节--数据库弹性弹出一片未来--结课
PolarDB 非官方课程第七节--数据备份还原瞬间完成是怎么做到的--答题领奖品
PolarDB 非官方课程第六节--数据库归档还能这么玩--答题领奖品
PolarDB 非官方课程第五节--PolarDB代理很重要吗?--答题领奖品
PolarDB 非官方课程第四节--PG实时物化视图与行列数据整合处理--答题领奖品
PolarDB 非官方课程第三节--MySQL+IMCI=性能怪兽--答题领奖品
PolarDB 非官方课程第二节--云原生架构与特有功能---答题领奖品
PolarDB 非官方课程第一节-- 用户角度怎么看PolarDB --答题领奖品

免费PolarDB云原生课程,听课“争”礼品,重塑云上知识,提高专业能力


PolarDB 相关文章
数据压缩60%让“PostgreSQL” SQL运行更快,这不科学呀?
这个 PostgreSQL 让我有资本找老板要 鸡腿 鸭腿 !!
用MySQL 分区表脑子有水!从实例,业务,开发角度分析 PolarDB 使用不会像MySQL那么Low
P-MySQL SQL优化案例,反观MySQL不死没有天理
MySQL 和 PostgreSQL 可以一起快速发展,提供更多的功能?
这个MySQL说“云上自建的MySQL”都是”小垃圾“
        PolarDB MySQL 加索引卡主的整体解决方案

“PostgreSQL” 高性能主从强一致读写分离,我行,你没戏!

PostgreSQL 的搅局者问世了,杀过来了!

在被厂商围剿的DBA 求生之路 --我是老油条

POLARDB  添加字段 “卡” 住---这锅Polar不背

PolarDB 版本差异分析--外人不知道的秘密(谁是绵羊,谁是怪兽)

在被厂商围剿的DBA 求生之路 --我是老油条

PolarDB 答题拿-- 飞刀总的书、同款卫衣、T恤,来自杭州的Package(活动结束了)

PolarDB for MySQL 三大核心之一POLARFS 今天扒开它--- 嘛是火


PostgreSQL 相关文章
说我PG Freezing Boom 讲的一般的那个同学专帖给你看这次可满意
一个IP地址访问两个PG实例,上演“一女嫁二夫”的戏码
PostgreSQL  Hybrid能力岂非“小趴菜”数据库可比 ?
PostgreSQL 新版本就一定好--由培训现象让我做的实验
PostgreSQL “乱弹” 从索引性能到开发优化

PostgreSQL  无服务 Neon and Aurora 新技术下的新经济模式 (翻译)

PostgreSQL的"犄角旮旯"的参数捋一捋

PostgreSQL逻辑复制槽功能

PostgreSQL 扫盲贴 常用的监控分析脚本

“PostgreSQL” 高性能主从强一致读写分离,我行,你没戏!

PostgreSQL  添加索引导致崩溃,参数调整需谨慎--文档未必完全覆盖场景
PostgreSQL 的搅局者问世了,杀过来了!
PostgreSQL SQL优化用兵法,优化后提高 140倍速度
PostgreSQL 运维的难与“难”  --上海PG大会主题记录
PostgreSQL 什么都能存,什么都能塞 --- 你能成熟一点吗?
PostgreSQL 迁移用户很简单 ---  我看你的好戏

PostgreSQL 用户胡作非为只能受着 --- 警告他

全世界都在“搞” PostgreSQL ,从Oracle 得到一个“馊主意”开始
PostgreSQL 加索引系统OOM 怨我了--- 不怨你怨谁

PostgreSQL “我怎么就连个数据库都不会建?” --- 你还真不会!

病毒攻击PostgreSQL暴力破解系统,防范加固系统方案(内附分析日志脚本)
PostgreSQL 远程管理越来越简单,6个自动化脚本开胃菜

PostgreSQL 稳定性平台 PG中文社区大会--杭州来去匆匆

PostgreSQL 如何通过工具来分析PG 内存泄露

PostgreSQL  分组查询可以不进行全表扫描吗?速度提高上千倍?

POSTGRESQL --Austindatabaes 历年文章整理

PostgreSQL  查询语句开发写不好是必然,不是PG的锅

PostgreSQL  字符集乌龙导致数据查询排序的问题,与 MySQL 稳定 "PG不稳定"
PostgreSQL  Patroni 3.0 新功能规划 2023年 纽约PG 大会 (音译)
PostgreSQL   玩PG我们是认真的,vacuum 稳定性平台我们有了
PostgreSQL DBA硬扛 垃圾 “开发”,“架构师”,滥用PG 你们滚出 !(附送定期清理连接脚本)

DBA 失职导致 PostgreSQL 日志疯涨


MySQL相关文章

MySQL 条件下推与排序优化实例--MySQL8.035

青春的记忆,MySQL 30年感谢有你,再见!(译)

MySQL 8 SQL 优化两则 ---常见问题

MySQL SQL优化快速定位案例 与 优化思维导图
"DBA 是个der" 吵出MySQL主键问题多种解决方案
MySQL 怎么让自己更高级---从内存表说到了开发方式
MySQL timeout 参数可以让事务不完全回滚
MySQL 让你还用5.7 出事了吧,用着用着5.7崩了
MySQL 的SQL引擎很差吗?由一个同学提出问题引出的实验
用MySql不是MySQL, 不用MySQL都是MySQL 横批 哼哼哈哈啊啊
MYSQL  --Austindatabases 历年文章合集


临时工访谈系列

没有谁是垮掉的一代--记 第四届 OceanBase 数据库大赛

ETL 行业也够卷,云化ETL,ETL 软件不过了


SQL SERVER 系列
SQL SERVER维保AI化,从一段小故事开始
SQL SERVER 如何实现UNDO REDO 和PostgreSQL 有近亲关系吗
SQL SERVER 危险中,标题不让发,进入看详情(译)

置顶
从某数据库信任“危机”,简谈危机公关
邦邦硬的PostgreSQL技术干货来了,怎么动态扩展PG内存 !
数据库信创话题能碰吗? 今天斗胆说说
企业出海数据库设计问题一角,与政策动荡下的全球数据库产品
计问题一角,与政策动荡下的全球数据库产品

《数据库江湖邪修门派:心法五式全解》

微软动手了,联合OpenAI + Azure 云争夺AI服务市场

“当复杂的SQL不再需要特别的优化”,邪修研究PolarDB for PG 列式索引加速复杂SQL运行

企业出海“DB”要合规,要不挣那点钱都不够赔的

“合体吧兄弟们!”——从浪浪山小妖怪看OceanBase国产芯片优化《OceanBase “重如尘埃”之歌》

未知黑客通过SQL SERVER 窃取企业SAP核心数据,影响企业运营

那个MySQL大事务比你稳定,主从延迟低,为什么? Look my eyes! 因为宋利兵宋老师

非“厂商广告”的PolarDB课程:用户共创的新式学习范本--7位同学获奖PolarDB学习之星

       说我PG Freezing Boom 讲的一般的那个同学,专帖给你,看看这次可满意

     短评 国产数据库营销市场 “问题”

     这个 PostgreSQL 让我有资本找老板要 鸡腿 鸭腿 !!

     DBA被瞧不起 你有什么建议? Drive Fast !

OceanBase Hybrid search 能力测试,平换MySQL的好选择

HyBrid Search 实现价值落地,从真实企业的需求角度分析 !不只谈技术!

一个IP地址访问两个PG实例,上演“一女嫁二夫”的戏码

OceanBase 光速快递 OB Cloud “MySQL” 给我,Thanks a lot

从“小偷”开始,不会从“强盗”结束 -- IvorySQL 2025 PostgreSQL 生态大会

被骂后的文字--技术人不脱离思维困局,终局是个 “死” ? ! ......

9

个群2025上半年总结,OB、PolarDB, DBdoctor、爱可生、pigsty、osyun、工作岗位等

卷呀卷,Hybrid 混合查询学习--哪个库是小趴菜

从MySQL不行了,到乙方DBA 给狗,狗都不干? 我干呀!

DBA 干不好容易蹲牢房--这事你知道吗?

SQL SERVER 2025发布了, China幸亏有信创!

MongoDB 麻烦专业点,不懂可以问,别这么用行吗 ! --TTL

P-MySQL SQL优化案例,反观MySQL不死没有天理

MySQL 条件下推与排序优化实例--MySQL8.035

云数据库厂商除了卷技术,下一个阶段还可以卷什么?

PostgreSQL 新版本就一定好--由培训现象让我做的实验

某数据库下的一手好棋!共享存储落子了!

删除数据“八扇屏” 之 锦门英豪  --我去-BigData!

PostgreSQL “乱弹” 从索引性能到开发优化

写了3750万字的我,在2000字的OB白皮书上了一课--记 《OceanBase 社区版在泛互场景的应用案例研究》

SQLSHIFT 是爱可生对OB的雪中送炭!

青春的记忆,MySQL 30年感谢有你,再见!(译)

老实人做的数据库产品,好像也不“老实” !

疯狂老DBA 和 年轻“网红” 程序员 --火星撞地球-- 谁也不是怂货  

哈呀站,OB广州开发者大会 之 “五” 眼联盟

和架构师沟通那种“一坨”的系统,推荐只能是OceanBase,Why ?


OceanBase 相关文章

某数据库下的一手好棋!共享存储落子了!

写了3750万字的我,在2000字的OB白皮书上了一课--记 《OceanBase 社区版在泛互场景的应用案例研究》

     哈呀站,OB广州开发者大会 之 “五” 眼联盟
OceanBase 单机版可以大批量快速部署吗? YES
OceanBase 6大学习法--OBCA视频学习总结第六章
OceanBase 6大学习法--OBCA视频学习总结第五章--索引与表设计
OceanBase 6大学习法--OBCA视频学习总结第五章--开发与库表设计
OceanBase 6大学习法--OBCA视频学习总结第四章 --数据库安装
OceanBase 6大学习法--OBCA视频学习总结第三章--数据库引擎
OceanBase 架构学习--OB上手视频学习总结第二章 (OBCA)
OceanBase 6大学习法--OB上手视频学习总结第一章
没有谁是垮掉的一代--记 第四届 OceanBase 数据库大赛
OceanBase  送祝福活动,礼物和幸运带给您

跟我学OceanBase4.0 --阅读白皮书 (OB分布式优化哪里了提高了速度)

跟我学OceanBase4.0 --阅读白皮书 (4.0优化的核心点是什么)

跟我学OceanBase4.0 --阅读白皮书 (0.5-4.0的架构与之前架构特点)

跟我学OceanBase4.0 --阅读白皮书 (旧的概念害死人呀,更新知识和理念)

聚焦SaaS类企业数据库选型(技术、成本、合规、地缘政治)

OceanBase 学习记录-- 建立MySQL租户,像用MySQL一样使用OB
         MongoDB 相关文章

MongoDB “升级项目” 大型连续剧(4)-- 与开发和架构沟通与扫尾

MongoDB “升级项目” 大型连续剧(3)-- 自动校对代码与注意事项

MongoDB “升级项目” 大型连续剧(2)-- 到底谁是"der"

MongoDB “升级项目”  大型连续剧(1)-- 可“生”可不升

MongoDB  大俗大雅,上来问分片真三俗 -- 4 分什么分

MongoDB 大俗大雅,高端知识讲“庸俗” --3 奇葩数据更新方法

MongoDB 学习建模与设计思路--统计数据更新案例

MongoDB  大俗大雅,高端的知识讲“通俗” -- 2 嵌套和引用

MongoDB  大俗大雅,高端的知识讲“低俗” -- 1 什么叫多模

MongoDB 合作考试报销活动 贴附属,MongoDB基础知识速通

MongoDB 年底活动,免费考试名额 7个公众号获得

MongoDB 使用网上妙招,直接DOWN机---清理表碎片导致的灾祸 (送书活动结束)

MongoDB 2023年度纽约 MongoDB 年度大会话题 -- MongoDB 数据模式与建模

MongoDB  双机热备那篇文章是  “毒”
MongoDB   会丢数据吗?在次补刀MongoDB  双机热备
MONGODB  ---- Austindatabases  历年文章合集

PolarDB 已经开放的课程
PolarDB 非官方课程第八节--数据库弹性弹出一片未来--结课
PolarDB 非官方课程第七节--数据备份还原瞬间完成是怎么做到的--答题领奖品
PolarDB 非官方课程第六节--数据库归档还能这么玩--答题领奖品
PolarDB 非官方课程第五节--PolarDB代理很重要吗?--答题领奖品
PolarDB 非官方课程第四节--PG实时物化视图与行列数据整合处理--答题领奖品
PolarDB 非官方课程第三节--MySQL+IMCI=性能怪兽--答题领奖品
PolarDB 非官方课程第二节--云原生架构与特有功能---答题领奖品
PolarDB 非官方课程第一节-- 用户角度怎么看PolarDB --答题领奖品

免费PolarDB云原生课程,听课“争”礼品,重塑云上知识,提高专业能力


PolarDB 相关文章
数据压缩60%让“PostgreSQL” SQL运行更快,这不科学呀?
这个 PostgreSQL 让我有资本找老板要 鸡腿 鸭腿 !!
用MySQL 分区表脑子有水!从实例,业务,开发角度分析 PolarDB 使用不会像MySQL那么Low
P-MySQL SQL优化案例,反观MySQL不死没有天理
MySQL 和 PostgreSQL 可以一起快速发展,提供更多的功能?
这个MySQL说“云上自建的MySQL”都是”小垃圾“
        PolarDB MySQL 加索引卡主的整体解决方案

“PostgreSQL” 高性能主从强一致读写分离,我行,你没戏!

PostgreSQL 的搅局者问世了,杀过来了!

在被厂商围剿的DBA 求生之路 --我是老油条

POLARDB  添加字段 “卡” 住---这锅Polar不背

PolarDB 版本差异分析--外人不知道的秘密(谁是绵羊,谁是怪兽)

在被厂商围剿的DBA 求生之路 --我是老油条

PolarDB 答题拿-- 飞刀总的书、同款卫衣、T恤,来自杭州的Package(活动结束了)

PolarDB for MySQL 三大核心之一POLARFS 今天扒开它--- 嘛是火


PostgreSQL 相关文章
说我PG Freezing Boom 讲的一般的那个同学专帖给你看这次可满意
一个IP地址访问两个PG实例,上演“一女嫁二夫”的戏码
PostgreSQL  Hybrid能力岂非“小趴菜”数据库可比 ?
PostgreSQL 新版本就一定好--由培训现象让我做的实验
PostgreSQL “乱弹” 从索引性能到开发优化

PostgreSQL  无服务 Neon and Aurora 新技术下的新经济模式 (翻译)

PostgreSQL的"犄角旮旯"的参数捋一捋

PostgreSQL逻辑复制槽功能

PostgreSQL 扫盲贴 常用的监控分析脚本

“PostgreSQL” 高性能主从强一致读写分离,我行,你没戏!

PostgreSQL  添加索引导致崩溃,参数调整需谨慎--文档未必完全覆盖场景
PostgreSQL 的搅局者问世了,杀过来了!
PostgreSQL SQL优化用兵法,优化后提高 140倍速度
PostgreSQL 运维的难与“难”  --上海PG大会主题记录
PostgreSQL 什么都能存,什么都能塞 --- 你能成熟一点吗?
PostgreSQL 迁移用户很简单 ---  我看你的好戏

PostgreSQL 用户胡作非为只能受着 --- 警告他

全世界都在“搞” PostgreSQL ,从Oracle 得到一个“馊主意”开始
PostgreSQL 加索引系统OOM 怨我了--- 不怨你怨谁

PostgreSQL “我怎么就连个数据库都不会建?” --- 你还真不会!

病毒攻击PostgreSQL暴力破解系统,防范加固系统方案(内附分析日志脚本)
PostgreSQL 远程管理越来越简单,6个自动化脚本开胃菜

PostgreSQL 稳定性平台 PG中文社区大会--杭州来去匆匆

PostgreSQL 如何通过工具来分析PG 内存泄露

PostgreSQL  分组查询可以不进行全表扫描吗?速度提高上千倍?

POSTGRESQL --Austindatabaes 历年文章整理

PostgreSQL  查询语句开发写不好是必然,不是PG的锅

PostgreSQL  字符集乌龙导致数据查询排序的问题,与 MySQL 稳定 "PG不稳定"
PostgreSQL  Patroni 3.0 新功能规划 2023年 纽约PG 大会 (音译)
PostgreSQL   玩PG我们是认真的,vacuum 稳定性平台我们有了
PostgreSQL DBA硬扛 垃圾 “开发”,“架构师”,滥用PG 你们滚出 !(附送定期清理连接脚本)

DBA 失职导致 PostgreSQL 日志疯涨


MySQL相关文章

MySQL 条件下推与排序优化实例--MySQL8.035

青春的记忆,MySQL 30年感谢有你,再见!(译)

MySQL 8 SQL 优化两则 ---常见问题

MySQL SQL优化快速定位案例 与 优化思维导图
"DBA 是个der" 吵出MySQL主键问题多种解决方案
MySQL 怎么让自己更高级---从内存表说到了开发方式
MySQL timeout 参数可以让事务不完全回滚
MySQL 让你还用5.7 出事了吧,用着用着5.7崩了
MySQL 的SQL引擎很差吗?由一个同学提出问题引出的实验
用MySql不是MySQL, 不用MySQL都是MySQL 横批 哼哼哈哈啊啊
MYSQL  --Austindatabases 历年文章合集


临时工访谈系列

没有谁是垮掉的一代--记 第四届 OceanBase 数据库大赛

ETL 行业也够卷,云化ETL,ETL 软件不过了


SQL SERVER 系列
SQL SERVER维保AI化,从一段小故事开始
SQL SERVER 如何实现UNDO REDO 和PostgreSQL 有近亲关系吗
SQL SERVER 危险中,标题不让发,进入看详情(译)





Python社区是高质量的Python/Django开发社区
本文地址:http://www.python88.com/topic/185938