Py学习  »  Git

盘点!HelloGitHub 年度热门开源项目

HelloGitHub • 1 年前 • 222 次点击  

春节将至,HelloGitHub 也迎来了年终盘点时刻。这是一份送给开源爱好者的“年终盛宴”,期待你在这里发现更多值得关注的开源佳作。

为了满足不同读者的需求,我精心准备了这期超长内容,并将其分为 年度十佳分类精选 两个部分,方便大家阅读。

  1. 年度十佳:HelloGitHub 上最受欢迎的 10 个开源项目(精简)
  2. 分类精选:根据 C/C++、Go、Java、JavaScript、移动端、Python、Rust、人工智能、书籍/教程、其它等类别,整理出 50 个优秀的开源项目(全面)

接下来,请尽情享受这份来自 HelloGitHub 的春节礼物~

一、年度十佳

这里是 HelloGitHub 2024 年度最受欢迎的 10 个开源项目,筛选和排序是综合了用户的浏览、点赞、收藏和评论等数据,用户的选择才是最真实的衡量标准!

HelloGitHub 开源社区 现已支持生成和佩戴「HelloGitHub 徽章」,佩戴后可享受更多社区的推荐与权益。

1、让你上瘾的英语学习网站

这是一个开源的在线学习英语网站,支持自托管和本地运行。它采用连词成句、循序渐进的方法帮你学习英语。通过不断地重复形成肌肉记忆,并结合游戏奖励和积分排名的方式,让背单词变得有趣且高效。

用户评价:相当好用,根本停不下来。

GitHub 地址→github.com/cuixueshe/earthworm

2、GitHub 网站汉化插件

该项目可以将 GitHub 网站的菜单栏、标题、按钮等公共组件,自动翻译成中文,适合刚接触 GitHub 的小白使用。

用户评价:实在是不错的插件。

GitHub 地址→github.com/maboloshi/github-chinese

3、优化 bilibili 网站界面的浏览器插件

这是一个第三方的 B 站浏览器插件,通过优化 bilibili 网站的界面来提升用户体验,支持 Chrome、Edge 和 Firefox 浏览器。

用户评价:很好,比原版页面设计清晰很多!推荐使用。

GitHub 地址→github.com/BewlyBewly/BewlyBewly

4、轻量级的 AI 证件照制作工具

这是一款简单易用的 AI 证件照制作工具,能够生成标准证件照和六寸排版照。它提供了简洁的 Web 界面和 API 服务,即使在没有 GPU 的电脑上也能够运行,支持抠图、尺寸调整和自定义底色等功能。

用户评价:很好用,感谢开源。

GitHub 地址→github.com/Zeyi-Lin/HivisionIDPhotos

5、全平台通用的换源工具

该项目能够为常见的 Linux 发行版、编程语言和软件切换至国内镜像源,操作简单仅需一条命令。它采用 C 语言编写,具有高效和轻量级的特点,支持测速、多平台以及项目级换源等功能,适用于优化下载速度或解决源受限的场景。

用户评价:好用,能省不少功夫。

GitHub 地址→github.com/RubyMetric/chsrc

6、开源的文字修仙游戏

这是一个基于 Vue.js 开发的修仙模拟器,互动式的文字游戏,适合喜欢放置类和修仙题材游戏的玩家。

用户评价:摸<

GitHub 地址→github.com/setube/vue-XiuXianGame

7、游戏修改器管理工具

这是一款强大的游戏修改器管理工具,支持搜索、下载、启动、导入和更新游戏修改器等功能。

用户评价:个人感觉非常不错,简洁明了,不需要什么扫码登录。

GitHub 地址→github.com/dyang886/Game-Cheats-Manager

8、跨平台的 frp 桌面客户端

该项目是内网穿透工具 frp 的桌面客户端,更方便地实现内网穿透。它开箱即用、界面清爽,支持开机启动、多用户、配置导入和导出等功能,适用于 Windows、Linux 和 macOS 平台。

用户评价:有一说一,用了这么久内网穿透的工具,你这个是最好用。最简单明了的工具,点个赞👍

GitHub 地址→github.com/luckjiawei/frpc-desktop

9、提取微信聊天记录的工具

该项目能够将 Windows 上的微信聊天记录,导出成 HTML、Word、Excel 和 txt 等格式的文档。导出的 HTML 文档,还原了微信聊天界面,而且包含文本、图片、视频、表情包、语音、文件、转账等记录,导出的数据可用于永久保存、生成年度报告和训练个人聊天助手。

用户评价:很赞,良心之作。

GitHub 地址→github.com/LC044/WeChatMsg

10、高颜值的 ChatGPT/LLM 聊天应用

该项目是由一群热情洋溢的设计工程师开发的 ChatGPT/LLM 聊天应用,它拥有极高的颜值、点开即用,支持语音对话、视觉识别、文生图、插件市场、移动端适配和多用户管理等功能,可接入多种模型服务商和本地大语言模型。

用户评价:设计师打造,颜值高,体验好,一键轻松部署,值得拥有。

GitHub 地址→github.com/lobehub/lobe-chat

这次的年度十佳开源项目,上榜的大多数都是佩戴了 HelloGitHub 徽章的优秀开源项目,快来为你的项目生成专属徽章,期待明年的十佳榜单上能有你的身影!

二、分类精选

看完年度十佳还不过瘾?嘿嘿,那些只是前菜,接下来才是正餐。

下面是我从其余的 600 多个开源项目中,精心挑选并参考月刊分类整理出的精选开源项目,共计 50 个,保证让你大快朵颐!

C/C++ 项目

1、Shell:强大的 Windows 上下文菜单管理工具。这项目是一个用于管理 Windows 文件资源管理器上下文菜单的程序。简单来说,就是扩展了 Windows 右键菜单的功能。该工具免费、开源、无广告、轻巧,支持所有文件系统对象,如文件、文件夹、桌面和任务栏。它提供了一系列提升效率的功能,包括拷贝文件地址、快速打开目录、终端打开、自定义外观以及复杂的嵌套菜单等。

地址:github.com/moudey/Shell

2、stellarium:一款开源的天象模拟软件。该项目是天文爱好者必备神器,它能够精确地模拟/展示出头顶星空的景象,包括恒星、星座、行星、彗星等天体,支持选择时间和地点、放大观察、图解星座等功能,提供了 Windows、Linux、macOS、iOS 和 Android 在内的多个平台客户端。

地址:github.com/Stellarium/stellarium

3、genann:C 语言写的极简神经网络库。这是一个轻量、无依赖、单文件的 C 语言神经网络库,内含丰富的示例和测试。代码简洁易读,适合作为初学者学习神经网络的入门项目。

#include "genann.h"

/* Not shown, loading your training and test data. */
double **training_data_input, **training_data_output, **test_data_input;

/* New network with 2 inputs,
 * 1 hidden layer of 3 neurons each,
 * and 2 outputs. */

genann *ann = genann_init(2132);

/* Learn on the training set. */
for (i = 0; i 300; ++i) {
    for (j = 0; j 100; ++j)
        genann_train(ann, training_data_input[j], training_data_output[j], 0.1);
}

/* Run the network and see what it predicts. */
double const *prediction = genann_run(ann, test_data_input[0]);
printf("Output for the first test data point is: %f, %f\n", prediction[0], prediction[1]);

genann_free(ann);

地址:github.com/codeplea/genann

4、kyanos:深入内核的网络流量分析工具。这是一个基于 eBPF 的网络问题分析工具,能够实时监控和分析 HTTP、Redis 和 MySQL 请求。它支持强大的流量过滤功能,可根据进程、容器、协议信息和耗时等条件进行精确过滤,并提供多维度聚合抓取的数据包信息,适用于排查远程服务慢查询等网络性能问题。

地址:github.com/hengyoush/kyanos

5、libcimbar:利用摄像头传输文件的工具。该项目提供了一种新颖的数据传输方式,通过显示条形码并使用摄像头进行传输,无需网络或蓝牙连接。它使用 C++ 编写,并依赖 OpenCV 和 GLFW 等库,内置的编码器可以生成类似二维码的动态动画,用户在手机上安装解码应用后,通过摄像头扫描即可成功接收数据,传输文件的最大限制为 33 MB。

地址:github.com/sz3/libcimbar

Go 项目

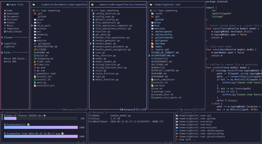
6、superfile:非常漂亮的终端文件管理器。这是一个现代终端文件管理器,为命令行文件操作提供了一个直观且漂亮的界面。它默认采用 Vim 风格的快捷键操作,还支持插件和主题自定义。

地址:github.com/yorukot/superfile

7、vfox:无忧应对多编程语言不同版本的工具。这是一款跨平台的通用版本管理工具,通过命令行快速安装、切换编程语言的不同版本,并支持自定义源地址。相比于针对每种语言的独立版本管理工具(如 nvm、fvm、gvm 等),这个项目让开发者摆脱繁琐的学习和记忆过程,只需一个工具、一条命令,轻松搞定多编程语言版本管理。

地址:github.com/version-fox/vfox

8、neko:多功能的虚拟浏览器工具。该项目是运行在 Docker 容器中的自托管虚拟浏览器环境,为用户提供安全、隔离和功能齐全的虚拟浏览器。此外,它还支持在线共享浏览器和实时互动演示,具备多人访问、管理员用户、文本聊天和双向文件传输等功能。

地址:github.com/m1k1o/neko

9、devzat:程序员专属的 SSH 聊天室。这是一个通过 SSH 连接的聊天室,用户无需安装客户端,仅需一条 SSH 命令即可登录。它支持私人消息、多聊天室、图片和代码高亮等功能,还可以集成第三方服务、自托管 SSH 聊天室。

地址:github.com/quackduck/devzat

10、restic:强大的开源备份工具。该项目提供了简单、快速、安全的开源备份解决方案。它无需繁琐的配置,即可轻松完成备份和恢复操作。采用增量备份策略,备份数据经过加密和压缩处理,保障数据安全且节省空间,支持灵活的存储选择,包括本地磁盘和云存储。可设置自动备份时间,确保数据得到定期的备份保护。

$ restic --repo /tmp/backup backup ~/work
enter password for repository:
scan [/home/user/work]
scanned 764 directories, 1816 files in 0:00
[0:29] 100.00%  54.732 MiB/s  1.582 GiB / 1.582 GiB  2580 / 2580 items  0 errors  ETA 0:00
duration: 0:29, 54.47MiB/s
snapshot 40dc1520 saved

地址:github.com/restic/restic

Java 项目

11、JSqlParser:解析 SQL 语句的 Java 库。该项目可以读取 SQL 语句,并分解成结构化的 Java 对象,实现用 Java 代码解析或动态生成 SQL 语句,支持 SQL 标准和主流的关系型数据库。

地址:github.com/JSQLParser/JSqlParser

12、spring-startup-analyzer:优化 Spring 应用启动性能的工具。该项目利用采集 Spring 应用启动过程数据,生成交互式分析报告,为开发者提供了分析 Spring 应用启动性能的工具。其主要功能包括分析启动卡点、处理 Spring Bean 异步初始化,以及显示应用未加载的 jar 包、方法调用次数和耗时统计等详细信息。

地址:github.com/linyimin0812/spring-startup-analyzer

13、1brc:挑战 Java 处理 10 亿行文本的最快速度。这是一个有趣的 Java 编程挑战,要求开发者编写一个 Java 程序,读取包含多个气象站温度值的文件(10 亿行),然后计算每个气象站的最小、平均和最大值,最后按照站点名称排序后输出,目前最快速度不到 2 秒。

地址:github.com/gunnarmorling/1brc

14、blossom:私有部署的云端双链笔记软件。这是一个支持私有部署的云端存储双链笔记软件,可以将你的所有笔记、图片、个人计划安排保存在私有服务器上,并实现跨设备的实时同步。它提供 Markdown 编辑、双链笔记、全量备份、网页转换、多账号权限和统计等功能,兼容 Windows、macOS 和网页客户端。

地址:github.com/blossom-editor/blossom

15、CompreFace:免费、开源的人脸识别系统。该项目提供了用于人脸识别、检测、验证、头部姿势检测、性别和年龄识别的 REST API 服务,不用懂机器学习就能轻松集成到任何系统中。它后端采用 Java 编写,人脸识别是基于 FaceNet 和 InsightFace 实现,同时支持 Docker 部署。

地址:github.com/exadel-inc/CompreFace

JavaScript 项目

16、chartdb:一键生成数据库图表的工具。这是一款基于 Web 的数据库表编辑器,无需数据库密码,仅需提供一条 SQL 查询结果即可导入数据库表和结构。用户可以通过直观、交互式的界面编辑和导出建表 SQL。它支持 PostgreSQL、MySQL、SQL Server、SQLite、ClickHouse、MariaDB 数据库,适用于数据库迁移和优化过程中,快速生成和调整 DDL 脚本等场景。

地址:github.com/chartdb/chartdb

17、soybean-admin:清新优雅的 Vue3 管理后台模板。该项目是采用 Vue3、Vite5、Pinia 和 UnoCSS 等技术栈构建的管理后台模板,它不仅拥有漂亮的界面,还有清晰的项目结构、严格的类型检查、统一的代码规范,内置丰富的主题配置、国际化方案、页面组件,并且支持移动端。

地址:github.com/soybeanjs/soybean-admin

18、tsparticles:立刻给网站安排上动画背景的库。该项目可用于创建高度可定制的 JavaScript 粒子效果,比如雪花、彩带和烟花效果等。虽然它是一个独立库、不依赖其他库或框架,但项目内提供了 React、Vue、Angular、Svelte、jQuery 等框架的现成组件,以便于快速集成到项目中。

地址:github.com/tsparticles/tsparticles

19、excalidraw:手绘风格的白板 Web 应用。这是一款完全免费、开源的基于无限画布的白板 Web 应用,用户可以在上面创建手绘风格的作品。支持包括中文在内的多种语言,提供了自由绘制、多种工具、导出 PNG、实时协作、共享链接、自动保存等功能。

地址:github.com/excalidraw/excalidraw

20、bruno:无需登录、免费的 API 客户端。这是一款仅限离线使用(无需登录)的 API 客户端桌面工具,可用来测试和请求 API。它不同于日益臃肿、同类型的 Postman 等工具,你可以直接在本地管理接口信息和数据,没有杂七杂八的账号管理、代理请求、云同步等功能,简单直接、开箱即用的 API 客户端,适用于 Windows、macOS 和 Linux 操作系统。

地址:github.com/usebruno/bruno

客户端项目

21、anx-reader:免费的 Android 电子书阅读器。这是一款用 Flutter 编写的电子书阅读软件,它免费且没广告,支持 WebDAV 同步电子书、笔记和阅读进度,适用于 Android 手机和平板电脑。

地址:github.com/Anxcye/anx-reader

22、pilipala:开源的 bilibili 第三方客户端。该项目是用 Flutter 开发的 B 站第三方客户端,支持 Android 和 iOS 平台。它提供了推荐视频列表、热门直播、番剧、离线缓存、回复评论、弹幕和搜索等功能。

地址:github.com/guozhigq/pilipala

23、proxypin:一款支持多端的免费抓包工具。该项目是采用 Flutter 开发的抓包工具,可用于拦截、检查和重写 HTTP(S) 流量。它支持扫码连接、域名过滤、请求重写等功能,适用于 Windows、macOS、Linux、Android 和 iOS 平台。

地址:github.com/wanghongenpin/proxypin

24、Itsycal:可爱的 Mac 菜单栏日历。该项目是专为 Apple Silicon Mac 设备(M 系列芯片)设计,用于运行 iOS 应用和游戏的工具。它通过模拟 iPad 环境和键盘映射功能,让用户可以在 Mac 电脑上玩 iOS 游戏,需自行下载 IPA 文件,适用于 macOS 12.0 或更高版本。

地址:github.com/sfsam/Itsycal

25、ImageToolbox:Android 的多功能图像编辑工具。这是一款专为 Android 设计的图像编辑工具。它完全免费,支持批量处理、滤镜、背景移除、尺寸调整和裁剪等多种功能。

地址:github.com/T8RIN/ImageToolbox

Python 项目

26、Ciphey:自动解密/解码各种加密算法的工具。使用该项目时,你只需输入加密的文本,无需提供具体的加密类型,它就可以在 3 秒或更短的时间内自动识别并解密加密的文本。这个项目支持 50 多种常见的加密/编码方式,包括二进制、base64、哈希和凯撒密码等。

地址:github.com/Ciphey/Ciphey

27、python-mini-project:迷你 Python 项目集合。该项目包含了一系列迷你的 Python 小项目,并提供了简单的 Python 项目模板,帮助初学者开发出自己第一个 Python 程序。

地址:github.com/ndleah/python-mini-project

28、Windrecorder:你的个人屏幕记忆搜索工具。该项目是专为 Windows 设计的屏幕记录工具,并提供搜索和回放功能。它会持续录制屏幕内容,同时保证数据安全(不上传、不联网),利用 OCR 和图片识别技术,让用户可以轻松搜索和回看屏幕活动历史。

地址:github.com/yuka-friends/Windrecorder

29、music-tag-web:编辑歌曲文件元数据的 Web 应用。这款音乐标签编辑器提供了编辑歌曲标题、专辑、艺术家、歌词、封面等信息的功能。它支持多种音频格式,包括 FLAC、APE、WAV、AIFF、MP3 和 MP4 等。此外,它还提供了自动批量修改和整理音乐文件、歌词翻译、手机端访问等实用功能。

地址:github.com/xhongc/music-tag-web

30、pex:相见恨晚的 Python 项目打包工具。这是一个开源的 Python 项目打包工具,专为跨环境部署和无法访问公网的部署场景设计。它能够将 Python 项目及其所有依赖,甚至是 Python 解释器(可选),打包成单个可执行文件(.pex),让开发者无需安装运行环境,即可直接运行 Python 程序,支持 Linux 和 macOS 系统。

地址:github.com/pex-tool/pex

Rust 项目

31、genact:假装很忙的摸鱼神器。该项目可以在终端上模拟一些很忙的假象,比如编译、扫描、下载等。这些操作都是假的,实际上什么都没有发生,所以不会影响你的电脑,适用于 Windows、Linux、macOS 操作系统。

地址:github.com/svenstaro/genact

32、czkawka:多功能文件清理工具。该项目是用 Rust 编写的,用于查找和清理重复文件、空文件夹以及相似图片等文件。它免费、开源且无广告,具有快速、跨平台和多语言等特点。使用这个工具,可以轻松地清理电脑上的无用文件,释放电脑的存储空间。

地址:github.com/qarmin/czkawka

33、rust-by-practice:Rust 语言实战。该项目提供了大量的 Rust 实战练习,来帮助 Rust 新手学习和上手 Rust 语言。这里除了有大量的练习题和答案,还支持在线编辑和运行 Rust 代码。

地址:github.com/sunface/rust-by-practice

34、gitbutler:新型的 Git 客户端。该项目采用 Tauri/Rust/Svelte 构建,拥有较高的颜值。用户可以将多个分支上的改动,通过拖拽的方式快速地聚合到一个独立分支上,实现灵活地跨分支操作,适用于 Windows、macOS 和 Linux 平台。

地址:github.com/gitbutlerapp/gitbutler

35、min-sized-rust:优化 Rust 二进制文件大小的方法。Rust 构建时默认不会优化二进制文件的大小,该项目介绍了如何在保证 Rust 程序功能完整的同时,减少二进制文件体积的工具和技巧,适用于嵌入式和物联网等对程序体积敏感的场景。

地址:github.com/johnthagen/min-sized-rust

人工智能

36、upscayl:免费的 AI 图像放大工具。这是一款通过 AI 算法提高图像分辨率(超级分辨率,简称超分)的桌面工具,它免费、开源、无需联网、开箱即用,因为内置了模型,所以安装包大约 200+MB,运行要求兼容 Vulkan 的显卡,适用于 Windows、Linux 和 macOS 系统。

地址:github.com/upscayl/upscayl

37、ollama:本地运行各种 LLM 的工具。该项目是运行在 Docker 容器中的自托管虚拟浏览器环境,为用户提供安全、隔离和功能齐全的虚拟浏览器。此外,它还支持在线共享浏览器和实时互动演示,具备多人访问、管理员用户、文本聊天和双向文件传输等功能。

地址:github.com/ollama/ollama

38、Deep-Live-Cam:实时换脸与深度伪造技术。该项目利用 AI 技术实现了视频和图片的实时人脸替换。用户仅需提供一张图片,即可将选定的人脸替换到目标视频或图片上,生成栩栩如生的深度伪造效果。它采用 Python 语言和 ONNX、ffmpeg 等库构建,并通过 CUDA 和 CoreML 实现 GPU 加速,提供了友好的界面,不仅操作简单,还内置了防止不当使用的检查机制,确保生成的内容合法合规。

地址:github.com/hacksider/Deep-Live-Cam

39、litellm:简化大模型 API 调用的工具。该项目能够将各种 AI 大模型和服务的接口,统一转换成 OpenAI 的格式,简化了在不同 AI 服务/大模型切换和管理的工作。此外,它还支持设置预算、限制请求频率、管理 API Key 和配置 OpenAI 代理服务器等功能。

地址:github.com/BerriAI/litellm

40、Retrieval-based-Voice-Conversion-WebUI:开箱即用的 AI 变声器。该项目是基于 VITS 的变声框架,仅需少量语音数据和普通的显卡,就能快速训练出高质量的语音转换模型。它提供了简单易用的 Web 和 GUI 界面,支持实时变声、人声和伴奏分离等功能。

地址:github.com/RVC-Project/Retrieval-based-Voice-Conversion-WebUI

书籍/教程

41、PyTorch-Tutorial-2nd:《Pytorch 实用教程》。这本书不仅全面介绍了 PyTorch 的基础知识,还包含丰富的 PyTorch 实战案例和大型语言模型部署实例,能帮你快速上手 PyTorch,并具备出色的开发能力。

地址:github.com/TingsongYu/PyTorch-Tutorial-2nd

42、game-programming-patterns:《游戏编程模式》。该书收集了经过验证、已发布的 3A 级游戏中的经验和模式,来解决你在游戏开发中遇到的问题。

地址:github.com/munificent/game-programming-patterns

43、LLMBook-zh:《大语言模型》。这是一本为想入门大模型技术的程序员/学生准备的开源书籍,内容不仅涵盖了大模型的基础原理和关键技术,还提供了配套的代码工具库和大模型,帮助读者快速入门并实践。

地址:github.com/LLMBook-zh/LLMBook-zh.github.io

44、system-design-101:一张图搞懂系统设计。该项目通过通俗易懂的文字和简洁明了的示意图,讲解系统设计的基础知识以及深层的工作原理的入门级教程。无论你是初学者还是准备面试的程序员,在这里都能有所收获。

地址:github.com/ByteByteGoHq/system-design-101

45、nn-zero-to-hero:从零到神经网络高手。这是一门从基础开始的神经网络课程,包含视频、练习和配套源码,帮助初学者初逐步掌握神经网络的基本概念,并通过实例代码来加深理解。

地址:github.com/karpathy/nn-zero-to-hero

其它

46、weather_landscape:用有趣的动画显示天气预报。这是一个基于气象数据生成景观图的项目,通过动画形式生动地展现天气,替代了枯燥的气象数值显示。

地址:github.com/lds133/weather_landscape

47、open-and-shut:笔记本盖的新玩法。这是一个通过反复合上和打开笔记本电脑的盖子,输入摩斯电码的工具。

地址:github.com/veggiedefender/open-and-shut

48、RunCat_for_windows:在 Windows 任务栏飞奔的“小猫”。这是一个用 C# 写的小工具,它会在 Windows 任务栏显示一只奔跑的小猫动画,CPU 使用率越高它跑得越快。

地址:github.com/Kyome22/RunCat_for_windows

49、kando:跨平台的环形状菜单工具。这是一款桌面圆形菜单(Pie menu)工具,可用于启动应用、模拟键盘快捷键、打开文件等,尤其适合与触控笔和触摸屏配合使用,支持 Windows、Linux 和 macOS 等系统。

地址:github.com/kando-menu/kando

50、OV-Watch:低成本的开源智能手表。这是一个制作成本仅需 80 元的智能手表项目,它不仅提供了基本的手表功能,还支持睡眠模式、蓝牙、计步、卡包、指南针和心率测量等功能。

地址:github.com/No-Chicken/OV-Watch

三、最后

过去的一年里,HelloGitHub 分享了超过 600 个开源项目,我们始终秉持着分享 GitHub 上有趣、入门级的开源项目的初心,持续探索并与大家分享那些令人惊叹的开源宝藏。同时,HelloGitHub 开源社区新增了 1.5 万用户,大家的支持和加入让社区更加强大!

能看到这里的,都是我们最忠实的支持者,再次感谢你们在过去一年的陪伴,我们一起见证了 HelloGitHub 的成长与进步。

新的一年,就一个目标:让 HelloGitHub 保持初心地活下去!

- END -

关注「HelloGitHub」第一时间收到更新

Python社区是高质量的Python/Django开发社区
本文地址:http://www.python88.com/topic/178281