

本文由LLMQuant整理自论文原文,版权归原作者所有,原文链接:https://arxiv.org/html/2503.21422v1

前言:AI时代的量化投资新格局
“量化投资正迎来一次由深度学习到大语言模型(LLM)的飞跃,这不仅提升了市场预测的精确性,更预示着交易自动化的新时代即将来临。”
随着人工智能技术的飞速进步,量化投资正逐渐成为金融资产管理领域的主流方法。其中,以Alpha策略为代表的量化方法凭借捕捉市场失效的能力,与AI技术天然契合,成为量化投资领域研究的热点。
该论文系统地梳理了量化投资领域的AI技术演进路径,从传统统计模型到深度学习,再到如今的大语言模型(LLM),并深入分析AI在Alpha策略中的具体应用及发展前景。
一、Alpha策略的演变:从人工特征到自动化决策

Alpha策略致力于发现市场定价错误,以获得超额收益。其发展历程可分为三个阶段:
- •
人工特征阶段:依赖专家人工识别和建模交易信号。
- • 深度学习阶段:以神经网络自动捕捉数据中的复杂模式。
- • LLM智能体阶段:以大语言模型驱动的自动化智能体实现自主分析和决策。
其中,深度学习模型已经证明了在捕捉时空关系、新闻情绪等复杂信号方面的卓越表现,但也存在过拟合和可解释性不足的挑战。
近年来,LLM的崛起进一步推动了量化策略的升级,使模型不再局限于预测任务,而能像人类分析师一样,综合理解市场信息,产生创新Alpha因子,并自主优化策略流程。
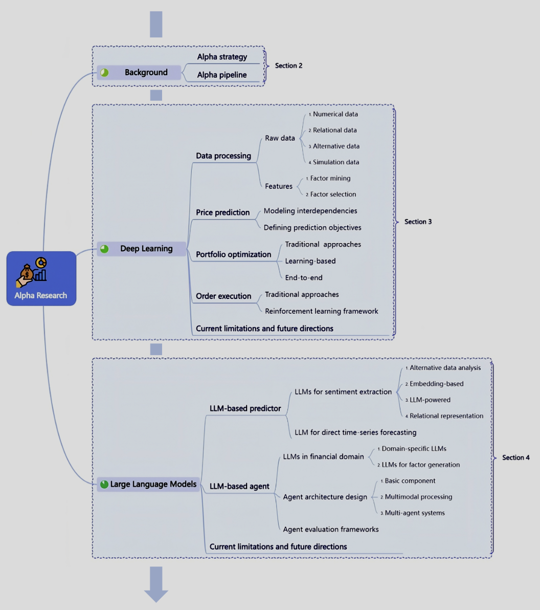
本文架构
二、深度学习如何重塑Alpha投资全流程?
Alpha投资策略的典型流程包括数据处理、模型预测、组合优化和订单执行四个环节。深度学习的广泛应用,使得每个环节的精度与效率大幅提升:
1. 数据处理
深度学习使模型能有效处理多元数据,包括:
- • 模拟数据:通过GAN、扩散模型生成仿真数据,以增强模型鲁棒性。
2. 模型预测
预测环节依赖于对数据内在的时空关系建模:
- • 时间关系
:LSTM、Transformer捕捉趋势和周期。
- • 空间关系:图神经网络(GNN)分析股票间相互影响。
- • 时空融合:结合空间和时间维度综合预测资产价格。
3. 组合优化
深度学习被用于优化传统组合配置方法,如均值方差模型(Markowitz)和多期随机控制模型。此外,强化学习进一步实现了端到端的组合配置,通过直接学习市场反馈进行资产配置决策。
4. 订单执行
强化学习(RL)广泛用于优化订单执行策略,如Deep Q-Network(DQN)和策略梯度方法,以最小化交易冲击和成本。
Alpha投资全流程
三、LLM如何进一步颠覆Alpha研究?
LLM的出现,将Alpha研究推向更高层次:
1. LLM预测:从情绪提取到时间序列预测
- • LLM显著提升金融文本情绪分析能力,如FinBERT、ChatGPT等模型,通过对新闻和社交媒体的情绪分析,精准捕捉市场动态。
- • 近期研究(如Lopez Lira & Tang, 2023)显示,ChatGPT的情绪信号对股价具有显著预测能力,甚至超过传统因子模型。
- • LLM还被用于直接的金融时间序列预测,通过Prompt技术实现更高的预测精度与解释性。
2. LLM智能体:从因子生成到自主交易
LLM智能体
- • Alpha-GPT 等模型能通过人机交互自动生成新的Alpha因子,显著提升因子挖掘效率和创造性。
- • 更先进的框架(如FinAgent、FinVision)将多模态数据融合,通过LLM分析市场新闻、历史交易数据,进行自主决策和组合优化,表现超越传统深度学习和强化学习模型。
- • 最新出现的多智能体框架(如FinRobot、FINCON)模拟机构投资团队的协作流程,实现更高水平的交易自动化与风险控制。
四、挑战与未来:LLM驱动的量化投资新趋势
尽管前景广阔,但LLM在量化投资中的实际应用仍面临一些现实挑战:
- • 实时性与延迟问题:当前LLM预测延迟较大,难以满足高频交易需求。
- • 量化推理能力有限:LLM尚不能完全替代专业的金融数学模型,需要结合传统方法以实现最优效果。
- • 风险管理与执行问题:目前的LLM代理仍缺乏对交易成本和风险控制的精细建模。
未来研究方向包括:
- • 融合模型架构:将LLM与专门的金融数值模型混合使用,实现精准预测和实时决策。
- • 神经符号(Neuro-symbolic)方法:在组合优化阶段,将LLM输出与金融数学约束有效整合。
- • 先进订单执行技术:开发结合市场微观结构与实时推理的高级订单执行智能体。
五、结语:从技术飞跃到投资新范式
“量化投资领域正经历一场深度学习与大语言模型的融合革命。这不仅带来预测能力的突破,更为金融自动化决策提供了前所未有的可能性。”
本文全面梳理了深度学习与LLM在Alpha策略中的发展轨迹与实际应用,并指出了未来研究的前沿方向。伴随AI技术的持续突破,量化投资必将进入一个更加高效、精准与智能的新时代。
未来已来,量化投资的下一个里程碑,值得每位投资者与研究人员关注与期待。
关于LLMQuant
LLMQuant是由一群来自世界顶尖高校和量化金融从业人员组成的前沿社区,致力于探索人工智能(AI)与量化(Quant)领域的无限可能。我们的团队成员来自剑桥大学、牛津大学、哈佛大学、苏黎世联邦理工学院、北京大学、中科大等世界知名高校,外部顾问来自Microsoft、HSBC、Citadel、Man Group、Citi、Jump Trading、国内顶尖私募等一流企业。欢迎加入
知识星球获取内部资料。
