社区所有版块导航
Python
python开源   Django   Python   DjangoApp   pycharm  
DATA
docker   Elasticsearch  
aigc
aigc   chatgpt  
WEB开发
linux   MongoDB   Redis   DATABASE   NGINX   其他Web框架   web工具   zookeeper   tornado   NoSql   Bootstrap   js   peewee   Git   bottle   IE   MQ   Jquery  
机器学习
机器学习算法  
Python88.com
反馈   公告   社区推广  
产品
短视频  
印度
印度  
Py学习  »  DATABASE

“MySQL” 2025年我用上物化视图功能,谁家的MySQL有这个功能?

AustinDatabases • 2 周前 • 42 次点击  

开头还是介绍一下群,如果感兴趣PolarDB ,MongoDB ,MySQL ,PostgreSQL ,Redis, OceanBase, Sql Server等有问题,有需求都可以加群群内有各大数据库行业大咖,可以解决你的问题。加群请联系 liuaustin3 ,(共3300人左右 1 + 2 + 3 + 4 +5 + 6 + 7 + 8 +9)(1 2 3 4 5 6 7群均已爆满,开8群近400 9群 200+,开10群PolarDB专业学习群100+)

MySQL上用上了物化视图,你确认吗? 不信你们自己看。

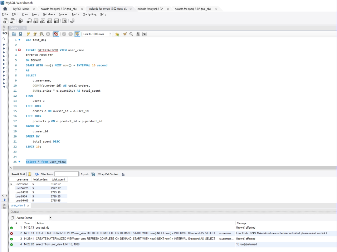
在“MySQL”上建立物化视图
在“MySQL”上建立物化视图

这个的“MySQL” 物化视图,还可以定时进行refresh,

CREATE MATERIALIZED VIEW user_view
REFRESH COMPLETE 
ON DEMAND 
START WITH now() NEXT now() + INTERVAL 10 second
AS 
SELECT 
    u.username,
    COUNT(o.order_id) AS total_orders,
    SUM(p.price * o.quantity) AS total_spent
FROM 
    users u
LEFT JOIN 
    orders o ON u.user_id = o.user_id
LEFT JOIN 
    products p ON o.product_id = p.product_id
GROUP BY 
    u.user_id
ORDER BY 
    total_spent DESC
LIMIT 10;

语句建立的方式如上,创建一个物化视图,且是异步刷新,刷新的频率是10秒刷新一次。

创建的物化视图可以查询吗,当然可以查询......

查询物化视图的结果
查询物化视图的结果

通过MySQL的view_materialized_info 视图就可以查询到

创建物化视图
创建物化视图
通过语句查看定时进行刷新的mysql view
通过语句查看定时进行刷新的mysql view
8.018
8.018

写到这里有人会问,到底这是哪个MySQL版本是什么,上图显示 8.018的MySQL就有这个功能。

懵了吧,咣咣的!!!

实际上这个并不是我们开源的MySQL,而是我们使用的PolarDB for MySQL,在这个版本中已经提供了MySQL的物化视图功能,通过物化视图功能,可以直接在“mysql”上完成这个功能。

这是PolarDB FOR MYSQL在提供了IMCI功能后,他们又做出的一个新功能,MySQL物化视图。

当前这个功能比较新,目前还只能进行定时的更新或手动的更新,手动的更新的方法 PostgreSQL 比较熟悉的可能一看就明白,这不是PG的物化视图的功能给弄到 MySQL上了。

其实我也有这个看法,那么这个功能目前适合什么情况。

1 有周,月度,年度的大报表,就的在MySQL上运行的,你可以用这个功能来定时运行大SQL来把这个报表跑出来,比如在晚上,然后白天来查。

2 比如有一些复杂的非实时的需求的表,比如宽表等,也可以用这个来分担PolarDB for MySQL的数据大报表的查询压力。

和研发的同学碰了一下,明年3月份,将实现完全实时的物化视图,也就是增量实时同步,那么届时PolarDB for MySQL 距离一个可以实现报表完美解决方案的MySQL 数据库产品,又进了一步,之前的IMCI 也将被利用,如果客户需要,数据连写节点都不会使用,而是直接利用IMCI节点来完成数据的写。

好吧越来越有意思了,MySQL有了物化视图,这还是那个“单纯的” MySQL????


置顶
民营企业领导问 外部客户数据库选型为什么是 OceanBase
PostgreSQL 真实压测,分析PG18 17 16 15 14 之间在处理SQL和系统性能稳定性的差异
PostgreSQL 迁移到 PolarDB 2万5千里长征,太难了,太难了 (今天DISS阿里云某部门)
数据库HTAP概念新解读,一定和你知道的不一样
Oracle 26i 的一个功能演进后,云厂商利用会不会造出千年老妖样的“数据库”
在某国产数据库 “小黑屋” 会议后的 感想和记录
“一顿海鲜引发”(3)一分钟定位数据库问题,试用得京东卡和礼物!
“一顿海鲜引发”(2)“运维工具与DBA之间不打不相识”
“一顿海鲜引发”(1):DBA、架构师与数据库运维工具的爱恨情仇
DBA 从“修电脑的” 到 上演一套 “数据治理” 大戏 ---  维护DBA生存空间,体现个体价值
Oracle 也有做失败的数据库系统?是的今天我们来说说他
老板说 MongoDB 测试环境这么贵,弄单机? 开发说要复制集测试? 你们这群XXX!!
国庆节2号 PostgreSQL 停机罢工 协助 解决问题得 66.66元的红包
外媒评论区疯狂了,开发人员各种观点---北美AI替换程序员引发境外程序员业界震动
MySQL 8 的老大难问题,从5.7延续至今,这个问题有这么难?
体育生误入 DBA 行业,后悔了,问换哪行?
一篇为MySQL用户,分析版本核心差异的文章--8.028-8.4的差异
云上DBA是诸葛亮,云下的DBA是 关云长,此话怎讲? 4点变化直击要害
外国专家说PG 18 AI能力不行,到底行不行?
MongoDB 开始接客户应用系统 AI 改造的活了--OMG 这世界太疯狂
一篇将PostgreSQL 日志问题说的非常详细附带分析解决方案的文章  (翻译)
DBA 与 AI 斗智斗勇的一天,谁是麦当劳,谁是星巴克
科技改变生活,阿里云DAS  AI改变了什么
企业DBA 应该没听说过 Supabase,因为他不单纯 !!
Oracle 推出原生支持 Oracle 数据库的 MCP 服务器,助力企业构建智能代理应用
PolarDB MySQL SQL 优化指南 (SQL优化系列 5)
开发欺负我 Redis  的大 keys的问题,我一个DBA怎么解决?
IF-Club 你提意见拿礼物 AustinDatabases 破 10000
开发欺负我 Redis  的大 keys的问题,我一个DBA怎么解决
云基座技术是大厂专有,那小厂和私有云的出路在哪里?


OceanBase 相关文章
某数据库下的一手好棋!共享存储落子了!
OceanBase 光速快递 OB Cloud “MySQL” 给我,Thanks a lot

和架构师沟通那种“一坨”的系统,推荐只能是OceanBase,Why ?

OceanBase Hybrid search 能力测试,平换MySQL的好选择

某数据库下的一手好棋!共享存储落子了!

写了3750万字的我,在2000字的OB白皮书上了一课--记 《OceanBase 社区版在泛互场景的应用案例研究

OceanBase 单机版可以大批量快速部署吗? YES

OceanBase 6大学习法--OBCA视频学习总结第六章

OceanBase 6大学习法--OBCA视频学习总结第五章--索引与表设计

OceanBase 6大学习法--OBCA视频学习总结第五章--开发与库表设计

OceanBase 6大学习法--OBCA视频学习总结第四章 --数据库安装

OceanBase 6大学习法--OBCA视频学习总结第三章--数据库引擎

OceanBase 架构学习--OB上手视频学习总结第二章 (OBCA)

OceanBase 6大学习法--OB上手视频学习总结第一章

没有谁是垮掉的一代--记 第四届 OceanBase 数据库大赛

OceanBase  送祝福活动,礼物和幸运带给您

跟我学OceanBase4.0 --阅读白皮书 (OB分布式优化哪里了提高了速度)

跟我学OceanBase4.0 --阅读白皮书 (4.0优化的核心点是什么)

跟我学OceanBase4.0 --阅读白皮书 (0.5-4.0的架构与之前架构特点)

跟我学OceanBase4.0 --阅读白皮书 (旧的概念害死人呀,更新知识和理念)

聚焦SaaS类企业数据库选型(技术、成本、合规、地缘政治)

OceanBase 学习记录-- 建立MySQL租户,像用MySQL一样使用OB

“合体吧兄弟们!”——从浪浪山小妖怪看OceanBase国产芯片优化《OceanBase “重如尘埃”之歌》


         MongoDB 相关文章

MongoDB “升级项目” 大型连续剧(4)-- 与开发和架构沟通与扫尾

MongoDB “升级项目” 大型连续剧(3)-- 自动校对代码与注意事项

MongoDB “升级项目” 大型连续剧(2)-- 到底谁是"der"

MongoDB “升级项目”  大型连续剧(1)-- 可“生”可不升

MongoDB  大俗大雅,上来问分片真三俗 -- 4 分什么分

MongoDB 大俗大雅,高端知识讲“庸俗” --3 奇葩数据更新方法

MongoDB 学习建模与设计思路--统计数据更新案例

MongoDB  大俗大雅,高端的知识讲“通俗” -- 2 嵌套和引用

MongoDB  大俗大雅,高端的知识讲“低俗” -- 1 什么叫多模

MongoDB 合作考试报销活动 贴附属,MongoDB基础知识速通

MongoDB 年底活动,免费考试名额 7个公众号获得

MongoDB 使用网上妙招,直接DOWN机---清理表碎片导致的灾祸 (送书活动结束)

MongoDB 2023年度纽约 MongoDB 年度大会话题 -- MongoDB 数据模式与建模

MongoDB  双机热备那篇文章是  “毒”
MongoDB   会丢数据吗?在次补刀MongoDB  双机热备
MONGODB  ---- Austindatabases  历年文章合集

MongoDB 麻烦专业点,不懂可以问,别这么用行吗 ! --TTL


PolarDB 已经开放的课程
PolarDB 非官方课程第八节--数据库弹性弹出一片未来--结课
PolarDB 非官方课程第七节--数据备份还原瞬间完成是怎么做到的--答题领奖品
PolarDB 非官方课程第六节--数据库归档还能这么玩--答题领奖品
PolarDB 非官方课程第五节--PolarDB代理很重要吗?--答题领奖品
PolarDB 非官方课程第四节--PG实时物化视图与行列数据整合处理--答题领奖品
PolarDB 非官方课程第三节--MySQL+IMCI=性能怪兽--答题领奖品
PolarDB 非官方课程第二节--云原生架构与特有功能---答题领奖品
PolarDB 非官方课程第一节-- 用户角度怎么看PolarDB --答题领奖品

免费PolarDB云原生课程,听课“争”礼品,重塑云上知识,提高专业能力


PolarDB 相关文章

P-MySQL SQL优化案例,反观MySQL不死没有天理

非“厂商广告”的PolarDB课程:用户共创的新式学习范本--7位同学获奖PolarDB学习之星

“当复杂的SQL不再需要特别的优化”,邪修研究PolarDB for PG 列式索引加速复杂SQL运行

数据压缩60%让“PostgreSQL” SQL运行更快,这不科学呀?
这个 PostgreSQL 让我有资本找老板要 鸡腿 鸭腿 !!
用MySQL 分区表脑子有水!从实例,业务,开发角度分析 PolarDB 使用不会像MySQL那么Low
P-MySQL SQL优化案例,反观MySQL不死没有天理
MySQL 和 PostgreSQL 可以一起快速发展,提供更多的功能?
这个MySQL说“云上自建的MySQL”都是”小垃圾“
        PolarDB MySQL 加索引卡主的整体解决方案

“PostgreSQL” 高性能主从强一致读写分离,我行,你没戏!

PostgreSQL 的搅局者问世了,杀过来了!

在被厂商围剿的DBA 求生之路 --我是老油条

POLARDB  添加字段 “卡” 住---这锅Polar不背

PolarDB 版本差异分析--外人不知道的秘密(谁是绵羊,谁是怪兽)

在被厂商围剿的DBA 求生之路 --我是老油条

PolarDB 答题拿-- 飞刀总的书、同款卫衣、T恤,来自杭州的Package(活动结束了)

PolarDB for MySQL 三大核心之一POLARFS 今天扒开它--- 嘛是火






Python社区是高质量的Python/Django开发社区
本文地址:http://www.python88.com/topic/188859